# 相似检索
功能介绍:根据相似算法过滤出具有相似内容的数据,并对相似数据进行合并。
# 相似检索配置
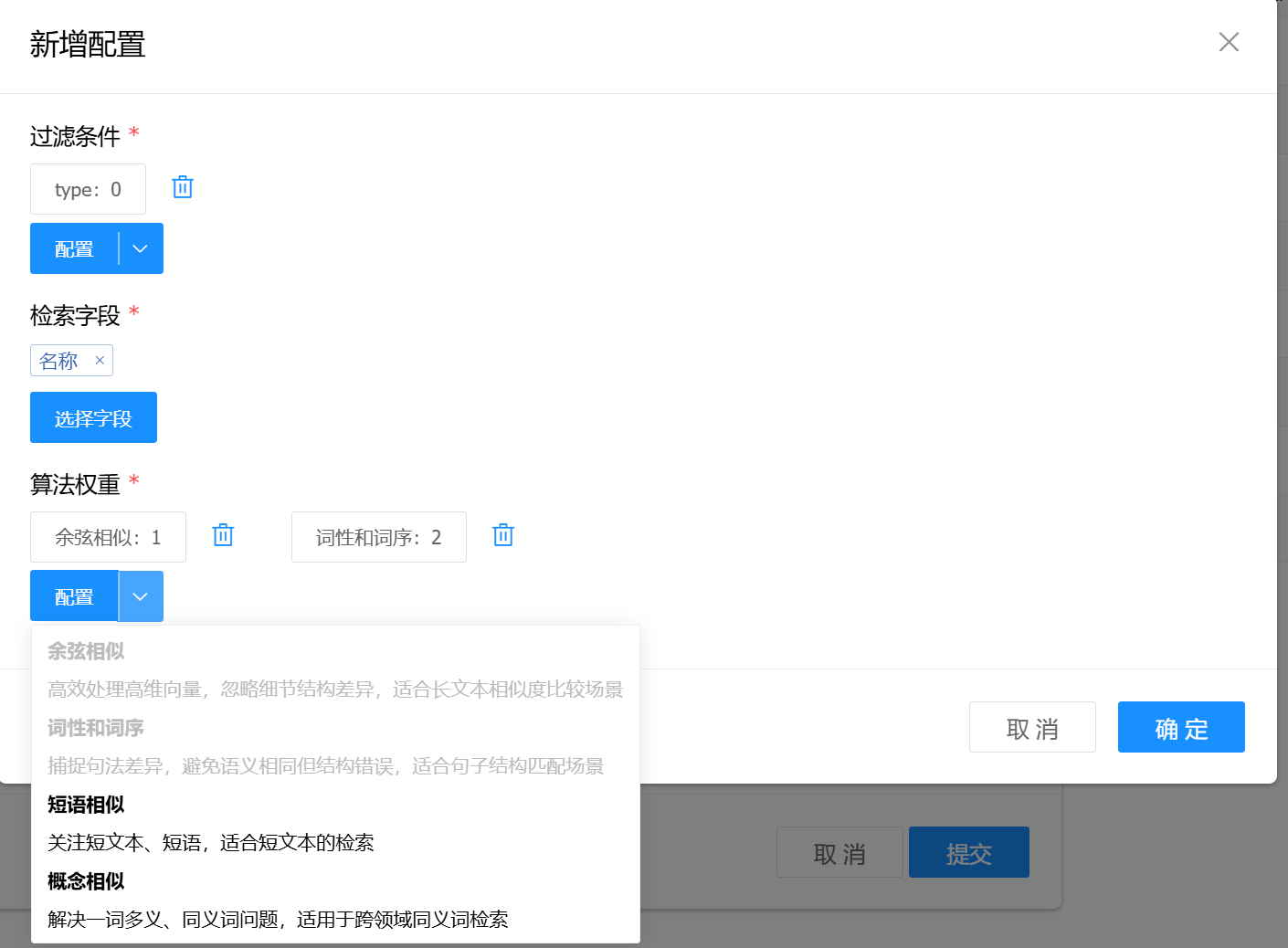
在使用相似检索功能之前,需要先进项配置。前往【主数据管理】-【数据清洗】-【相似检索配置】,点击【新增】按钮,新增配置。

配置详情:
- 数据模型:选择需要执行相似检索的模型
- 过滤条件:根据字段属性先对模型数据进行过滤,过滤之后再根据配置进行相似度计算。可以配置多个过滤字段。
- 相似度阈值:1-100之间的数字,相似度低于阈值的数据不会显示
- 新增配置:设置过滤字段的值,配置要执行相似度检索的字段。配置计算相似度的算法和权重。

最后配置示例如下

# 相似检索
回到【业务门户】-【模型】-【相似检索】页面,选择过滤条件,输入计算相似度的属性值,点击搜索查询相似数据。
点击【合并查询结果】按钮,可以从这些数据中取不同的字段组成一条新的数据,或对一条数据进行更新。在进行数据合并时,被选中字段的数据在合并后,该条数据的状态会被设置为停用。