# 工作流示例
跟随本示例,能完成一个基本的工作流智能体搭建。
# 1、创建智能体
路径:AI中心->我的智能体->创建智能体

点击后,选择创建工作流智能体

填写基本信息,智能体编码保证唯一

# 2、配置基本信息
首先,选择我们第一步创建的对话流智能体卡片

在基本信息配置页面,我们主要配置如下几个部分
- 人设
- 选择模型
- 流程触发规则
- 开场白文案
- 开场白预置问题
除了以上参数外,其他参数我们这里不做配置

配置信息具体值如下:
人设
#角色 你是一个通用的人工智能助手,能够根据你的知识,回答用户的问题选择模型:这里我们选择vllm-chat
**注意:**大模型需要根据你的环境上配置的来选择任意一个即可
流程触发规则:当用户询问AI领域近况问题时触发
开场白:我是一个给用户介绍AI科技信息的智能助手
开场白预置问题
这里可以配置多条,这里就举例一条
最新的AI发展情况
上述信息配置完成后如下:

完成后,点击右上角保存按钮,保存即可。
# 3、编排工作流
保存完基本信息后,点击页面顶部中间的工作流标签页,切换到工作流编排页面

可以看到,工作流画布上已经包含了开始和结束节点
我们选择开始节点后面的小圆点

选择大模型节点

点击大模型节点,右侧弹出大模型节点配置

这里我们需要配置项如下:
- 模型
- 系统提示词
- 用户提示词
- 输出
具体配置值如下:
- 模型:这里我们选择vllm-chat(具体模型需要根据自己服务配置的模型选择)
- 系统提示词:你是一个研究AI领域发展的专家,熟悉所有最新的AI前沿科技信息
- 用户提示词:用户的问题是:最近的AI领域有哪些新内容
- 输出:输出类型我们选择Markdown格式,参数名为output
配置完成如下:

选择大模型图元右侧的点,拖动连接到结束图元

点击结束图元

这里我们需要配置项如下:
- 返回变量
- 输出
具体配置如下:
在返回变量和返回文本中,我们选择返回变量
输出:输出变量右值,点击小齿轮,选择大模型的输出output变量
![image-20260228144002476]()
配置完成后如下:

此时我们简单的工作流就配置完成了,点击保存按钮即可
# 4、试运行工作流
点击下方工具栏中的试运行按钮

点击试运行,工作流就会开始执行,稍等片刻等待执行完毕返回结果(这里主要是大模型需要时间输出,根据模型服务器配置不同返回速度不同)

至此,工作流运行成功
# 5、发布工作流
试运行没有问题后,点击下方发布按钮

可以增加版本描述以及修改版本号信息,完成后,点击确定发布即可
发布成功后,在我的智能体页面,点击我们刚才创建的工作流智能体示例卡片的右下角齿轮按钮

然后,在配置页面添加使用者

使用者根据员工、账号、组织机构、岗位、工作组按需要进行添加,本实例只增加当前登录员工为使用者

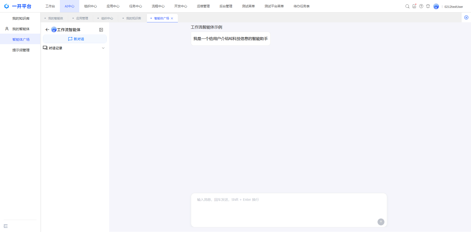
增加完使用者后,点击左侧菜单的智能体广场按钮

可以看到我们发布的工作流智能体就成功了,点击卡片就可以使用了

默认就是一个新的会话,在对话框输入最新的AI发展情况即可触发工作流,稍等片刻结果就会出来

到此一个简单的工作流就开发完成了。
