# 对话流示例
跟随本示例,能完成一个基本的对话流工作流智能体搭建。
# 1、创建智能体
路径:AI中心->我的智能体->创建智能体

点击后,选择创建工作流智能体

填写基本信息,智能体编码保证唯一

# 2、配置基本信息
首先,选择我们第一步创建的对话流智能体卡片

在基本信息配置页面,我们主要配置如下几个部分
- 人设
- 选择模型
- 流程触发规则
- 开场白文案
- 开场白预置问题
除了以上参数外,其他参数我们这里不做配置

配置信息具体值如下:
人设
#角色 你是一个通用的人工智能助手,能够根据你的知识,回答用户的问题选择模型:这里我们选择vllm-chat
**注意:**大模型需要根据你的环境上配置的来选择任意一个即可
流程触发规则:当用户询问如何填报信息时,触发工作流
开场白:我是一个帮助用户填报信息的智能助手
开场白预置问题
这里可以配置多条,这里就举例一条
我要如何填报信息
上述信息配置完成后如下:

完成后,点击右上角保存按钮,保存即可。
# 3、编排工作流
保存完基本信息后,点击页面顶部中间的工作流标签页,切换到工作流编排页面

可以看到,工作流画布上已经包含了开始和结束节点
我们选择开始节点后面的小圆点

选择要素收集图元

然后,鼠标选中要素收集图元,右侧会出现要素收集图元的具体配置页面

这里我们需要配置项如下:
- 模型
- 系统提示词
- 固定要素项
具体配置值如下:
模型:选择系统中已存在的模型,本实例这里继续选择vllm-chat
系统提示词:你是一个用户信息收集助手,从用户的回答中收集我们需要的信息。
固定要素项:
name---您的名字是什么 age---您的年龄是什么 sex---您的性别是什么具体效果如下
![image-20260227161655007]()
上述配置,配置完成后,效果如下

然后点击要素收集图元右侧的点,添加一个脚本调用图元

同样,我们点击脚本调用图元,右侧会出现脚本调用图元配置项
这里我们需要配置项如下:
- 输入
- 代码
- 输出
具体配置如下:
输入:选择变量值右侧的齿轮按钮,选择要素收集图元的输出
![image-20260227161501186]()
然后,把左侧的变量名改成param
代码:点击代码配置项下方的编辑框,清空其中内容,然后将以下内容复制进去
def createUserInfo() { return [ name: param[0].result, age:param[1].result, sex:param[2].result ] } def info = createUserInfo() return info;输出:删除脚本图元自带的输出参数配置,点击对应变量最右侧的减号就可以删除,然后按照下图增加变量,同时选择类型
其中name是String类型、age是Integer类型、sex是String类型
完成后,选择脚本调用图元的右侧点,拖动连接到结束图元上

然后选择结束图元,在右侧配置项区域进行如下配置

- 选择返回文本
- 配置输出变量
- 配置回答内容
具体配置信息如下:
在上方的返回变量及返回文本中,选择返回文本
删除输出变量中默认的配置,删除按钮在最右侧,然后点击增加按钮,逐项增加如下参数配置
![image-20260227163011632]()
注意:每次点击完增加按钮,左侧输入变量名称,右侧选择齿轮按钮,从脚本调用图元中选择对应名称的变量
![image-20260227163126826]()
配置回答内容,将以下内容粘贴到回答内容配置框中
用户的姓名为{{name}},年龄是{{age}},性别是{{sex}}
最终配置如下

这个时候,点击底部的工具栏中的保存按钮,工作流就配置完成了
# 4、试运行工作流
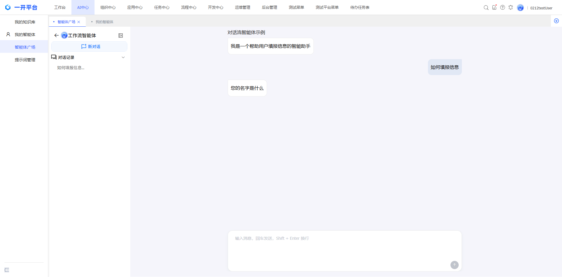
保存完成后,点击右下角的试运行按钮

点击开始会话,工作流就开始运行了
依次根据,工作流的问题,回答姓名、年龄、性别信息,结束后即可看到结果

# 5、发布工作流
试运行没有问题后,点击下方发布按钮

可以增加版本描述以及修改版本号信息,完成后,点击确定发布即可
发布成功后,在我的智能体页面,点击智能体卡片的右下角齿轮按钮

然后,在配置页面添加使用者

使用者根据员工、账号、组织机构、岗位、工作组按需要进行添加,本实例只增加当前登录员工为使用者

增加完使用者后,点击左侧菜单的智能体广场按钮

可以看到我们发布的工作流智能体就成功了,点击卡片就可以使用了

默认就是一个新的会话,在对话框输入如何填报信息即可触发工作流

根据问答,进行回答,完成后可以看到工作流运行结果

到此一个简单的对话流工作流就开发完成了。



