EOS Low-Code Platform 8 EOS Low-Code Platform 8
产品简介
安装部署
应用开发
专题场景实战案例
低代码(Low-Code)开发参考手册
高开开发参考手册
流程开发参考手册
AFCenter 使用指南
Governor 使用指南
升级手册
FAQ
8.3.2更新说明
  • EOS Low-Code Platform 8业务组件包使用说明
  • 业务组件包导入
  • 业务组件包导出
  • 业务组件新建
  • 业务组件导出
  • 业务组件市场导入

# EOS Low-Code Platform 8业务组件包使用说明

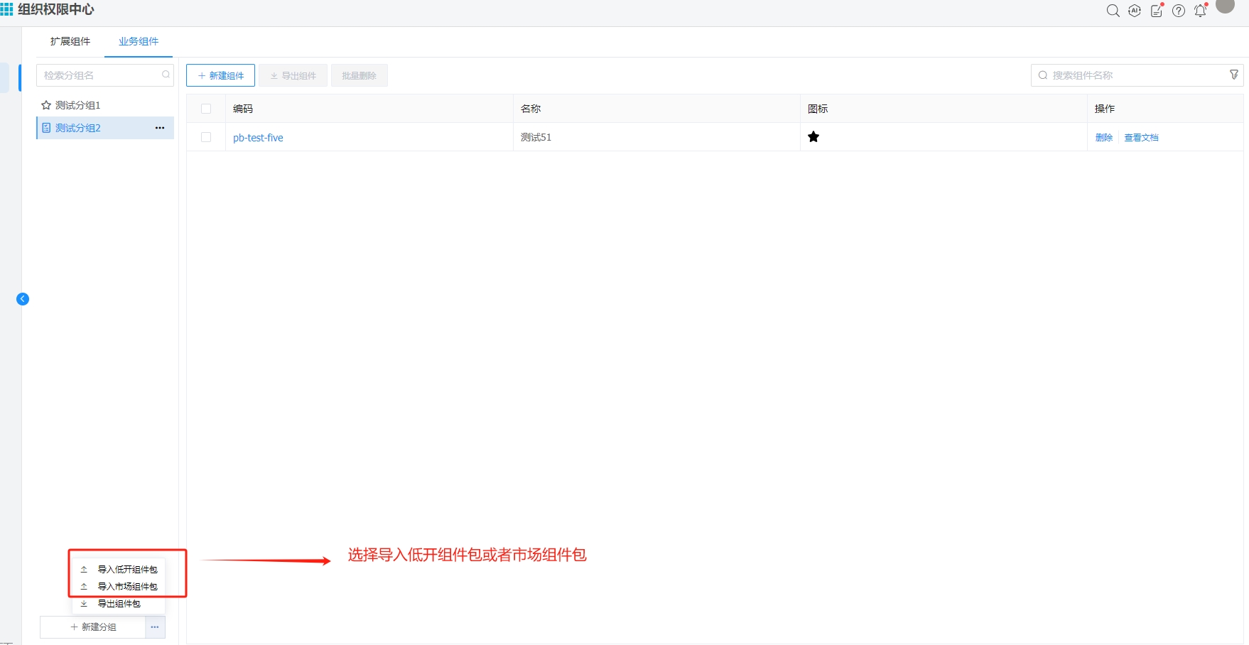
# 业务组件包导入

1.打开AFCenter业务组件库功能页面,选择下方导入低开组件包或者市场组件包,点击确认稍等后台上传解析成功即可。

# 业务组件包导出

1.选择下方导出组件包全量导出,或者按分组导出分组组件包。

# 业务组件新建

1.新建分组或者选择已存在分组,在分组下新建业务组件。

# 业务组件导出

1.勾选需要导出的业务组件导出。

# 业务组件市场导入

1.在IDE中打开市场导入界面,选择按组导入业务组件或者点开详情,选择单个组件导入

← Lowcode8.2.5扩展组件包使用说明 SDK开发说明 →